首页/文章/ 详情

大模型综述分享(4) | 健康管理大模型概述:概念、范式与挑战

14分钟前浏览18
PHM领域正面临泛化弱、解释差、验证难等瓶颈,传统方法已跟不上装备智能化的步伐?别急!这篇综述详细介绍了健康管理大模型”的概念融合大模型的强推理与生成能力创新三类进阶范式:从大语言模型垂直应用,到并行协同,再到全流程PHM大模型应用。详解技术路线、提升路径及挑战,为你提供从定制化到通用化的跨代蓝图,助力你的研究突破!

由于文章篇幅较长,将分四次帮助读者快速了解大模型PHM方向,大模型综述分享,大模型综述分享(1) | 健康管理大模型概述:概念、范式与挑战大模型综述分享(2) | 健康管理大模型概述:概念、范式与挑战;大模型综述分享(3) | 健康管理大模型概述:概念、范式与挑战点击此处即可跳转。    

点击文章左下角阅读原文获取原文、翻译  

论文基本信息

论文题目:An Outline of Prognostics and Health Management Large Model: Concepts, Paradigms, and Challenges

论文期刊:Mechanical Systems and Signal Processing

论文日期:2025年

作者:

Laifa Tao, Shangyu Li, Haifei Liu, Qixuan Huang, Liang Ma, Guoao Ning , Yiling Chen, Yunlong Wu, Bin Li, Weiwei Zhang, Zhengduo Zhao, Wenchao Zhan, Wenyan Cao,Chao Wang, Hongmei Liu, Jian Ma, Mingliang Suo, Yujie Cheng, Yu Ding, Dengwei Song, Chen Lu

目录

摘要

1 引言

2 系统分析:当前PHM领域面临的挑战和瓶颈

2.1 分析和描述:生命周期中PHM的问题

      2.1.1 第一阶段:概念设计阶段

      2.1.2 第二阶段:初步设计阶段

      2.1.3 第三阶段:详细的设计阶段

      2.1.4 第四阶段:研制阶段

      2.1.5 第五阶段:在役使用阶段

2.2 PHM面临的挑战和瓶颈

      2.2.1 PHM算法&模型层

      2.2.2 PHM系统层

2.3 小结

3 大模型研究现状及优势特点分析

3.1 大模型综述

      3.1.1 大模型原理

      3.1.2 大模型优势分析

      3.1.3 大模型成熟案例

3.2 大语言模型综述

      3.2.1 大语言模型原理介绍

      3.2.2 大语言模型关键技术

      3.2.3 大语言模型优势分析

      3.2.4 大语言模型的案例

3.3 小结

4 健康管理大模型概念与进阶研究范式

4.1 健康管理大模型概念

4.2 范式一:基于大语言模型的健康管理范式

      4.2.1 路线1:基于大语言模型与知识图谱的健康管理知识工程

      4.2.2 路线2:基于大语言模型的诊断专家

      4.2.3 路线3:PHM算法模型辅助开发

      4.2.4 路线4:PHM文字方案生成

      4.2.5 路线5:基于大语言模型的维修决策支持

4.3 范式二:大语言模型与健康管理模型并行范式

      4.3.1 路线1:知识与数据融合的PHM技术

      4.3.2 路线2:PHM算法智能推荐

      4.3.3 路线3:PHM算法模型逻辑性支撑

      4.3.4 路线4:PHM算法模型智能优化更新

4.4 范式三:健康管理大模型构建与应用范式

      4.4.1 健康管理大模型构建

      4.4.2 路线1:智能装备全流程PHM设计

      4.4.3 路线2:智能PHM数据生成

      4.4.4 路线3:智能PHM能力生成

      4.4.5 路线4:复杂系统PHM解决方案生成

      4.4.6 路线5:智能PHM验证评价

4.5 基于PHM-LM范式的实践案例

      4.5.1 案例一:基于LLM的轴承故障诊断框架

      4.5.2 案例二:基于LLM模型的轴承剩余使用寿命预测

      4.5.3 案例三:基于LLM模型的领域自适应维护方案生成

4.6 小结

5 PHM-LM面临的挑战

5.1 跨领域、多模态的PHM-LM基础数据集构建

5.2 多模态健康信息的统一表达架构

5.3 多能力、可扩展的健康管理大模型结构设计

5.4 特定对象的健康管理专属能力向通用全科健康管理能力的转化

5.5 大模型健康管理输出结果的可解释、可溯源性

5.6 基于大模型的通用化PHM方法与现有专用式方法的协同

5.7 兼顾数据隐私与共享的健康管理大模型分布式隐私训练

5.8 关键挑战的优先级分析

6 结论

(以上标记章节为本文内容)

4 健康管理大模型概念与进阶研究范式

4.5 基于PHM-LM范式的实践案例

4.5.1 案例一:基于LLM的轴承故障诊断框架

精准诊断轴承故障对维持旋转机械高效运行至关重要。然而,由于应用环境的多样化,传统诊断方法面临着跨工况适应性不足、小样本学习困难以及跨数据集泛化能力有限等挑战。这些难题制约了现有方法的有效性,限制了其应用范围。大语言模型为提升诊断模型泛化能力提供了新的可能,但如何将大语言模型与传统诊断技术深度融合以实现最优泛化效果,仍是当前待探索的研究方向。

基于范式一,以大语言模型为核心的故障诊断专家研究思路,我们针对轴承泛化性问题开发了典型应用案例,并成功展示了卓越的泛化效果。为解决前述挑战,我们提出了一个基于大语言模型的轴承故障诊断框架。首先,我们创新性地提出了信号特征量化方法,通过融合时域与频域特征提取技术,并建立在统计分析框架之上,有效解决了振动数据语义信息提取的难题。

本研究构建了故障诊断特征体系,并提出基于LoRA与QLoRA的振动数据模型精调框架,如图4.18所示。该故障诊断特征体系系统化识别并整合关键故障指标与参数,构建了能有效捕捉设备运行状态与潜在故障信号的综合特征系统。模型精调框架引入了基于时序数据的大语言模型精调新策略,通过优化超参数平衡时间效率与预测精度,从而增强了模型在实际应用中的性能与适应性。最终通过单数据集、跨工况及跨数据集诊断实验,对比了完整数据迁移与有限数据迁移的效果。结果表明,基于大语言模型的故障诊断方法能够有效增强故障诊断的泛化能力,满足跨工况、小样本与跨数据集的实际工程需求。

图4.18 案例一:基于LLM的故障诊断框架

该方法有效提升了故障诊断的准确率,并增强了模型的泛化能力。案例研究表明,所设计的框架在三种泛化任务中均展现出良好的适应性。因此,在跨数据集学习后,诊断准确率实现了约10%的提升。

4.5.2 案例二:基于LLM模型的轴承剩余使用寿命预测

为验证所提出范式一的有效性,我们开展了基于大语言模型的旋转机械剩余使用寿命预测案例研究,如图4.19所示。本研究旨在利用旋转机械寿命退化数据集,结合经典可靠的精调方法,使开源大语言模型能够适配该预测任务。通过该方法,大语言模型在保持其学习与推理能力的同时,可实现对旋转机械振动数据的分析并输出准确的剩余使用寿命预测值。

图4.19 案例二:用于轴承剩余使用寿命预测的LLM模型

在方法论层面,我们实现了三项关键创新。首先,通过对振动信号特性整合信号分析与处理技术、位置编码及标记化方法,我们对大语言模型的输入层进行了针对性适配优化。其次,我们采用选择性精调策略——通过观察发现不同神经网络层呈现功能分化特性,为最大限度保留模型固有能力同时确保灵活迁移至RUL预测任务,仅对特定网络层进行精调。第三,我们完成了输出层的结构性改造,将其调整为生成序列化长期数值输出,而非自然语言形式的概率分布建模。

实验结果表明,我们提出的LM4RUL方法在长期RUL预测精度方面显著超越常见深度学习模型及针对性迁移学习模型,展现出更优异的泛化能力。具体实验成果详见我们同期发表的研究论文。

4.5.3 案例三:基于LLM模型的领域自适应维护方案生成

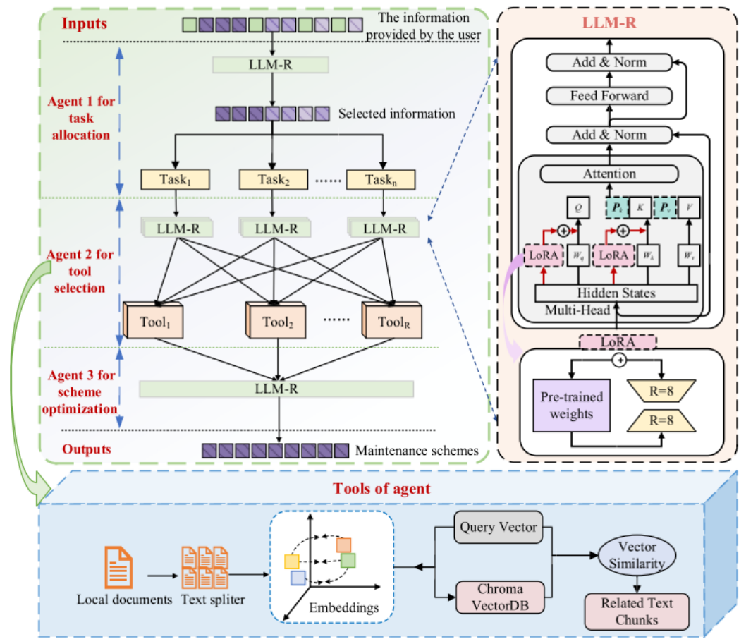
随着智能设备的普及应用,设备的维护维修工作日益重要。传统交互式电子技术手册存在信息检索效率低、逻辑结构复杂等问题,难以满足智能化系统需求。为此,本文提出一种基于大语言模型的维护方案生成方法(LLM-R)。

为验证该方法的实际效果,我们聚焦于维护方案生成任务。通过混合数据的监督微调,增强大语言模型在垂直维护领域的适应性,并创新性引入任务级智能体与指令级检索增强生成技术,以优化维护方案生成流程并减少幻觉现象。其架构如图4.20所示:用户输入维护需求后,LLM-R首先进行相关信息过滤;随后由智能体1执行任务解析与选择;智能体2负责工具调用与信息检索;最终由智能体3完成维护方案的优化生成。在技术实现层面,我们选择R=8的参数进行模型精调,构建了专业维护方案数据集,并以航空与海事维护典型场景作为测试案例,验证LLM-R在复杂任务环境下生成智能维护方案的能力。

图4.20 案例三:基于LLM模型的领域自适应维护方案生成

实验结果表明,针对复杂维护任务,LLM-R生成的维护方案准确率达到91.59%。具体而言,在航空领域当某型飞机发动机无法启动时,维护人员通过自然语言描述故障现象即可快速获取故障排查步骤与解决方案,显著提升了维护效率与准确性。在船舶维护任务中,该方法在样本数据有限的条件下仍能生成高效可靠的维护方案,展现出强大的泛化能力。通过上述案例研究,我们验证了LLM-R方法在实际维护任务中的应用价值,为智能维护技术的发展提供了新路径。

4.6 小结

本节提出了PHM-LM的三大范式,并结合典型PHM场景给出了可行的技术路线。这些路线一方面通过发挥大模型的优势与能力改进和优化现有技术能力,另一方面为突破PHM领域当前无法解决的技术瓶颈提供了途径。文末提供了三个案例验证。在下一节中,我们将分析PHM-LM落地实施过程中的关键挑战,并补充PHM-LM范式实践中需要考量的风险因素。

5 PHM-LM面临的挑战

健康管理大模型是健康管理垂直领域的行业大模型,因此在发展健康管理大模型若干技术路径和应用部署时,不可避免地会遇到AI大模型面临的技术挑战。研究报告指出,大模型厂商需要在技术、生态、AI治理等方面应对AI大模型发展的多重挑战,包括算力需求大、训练成本高昂、数据质量不佳、算法可解释性差和AI伦理安全问题等等,这些也是企业的关键成功因素。

构建健康管理大模型时会遇到大模型发展遇到的共性问题,主要体现在效率、部署、训练规则等方面,同时也会面临不同于通用大模型和其它行业领域大模型的特异性问题。图5.1展示了健康管理大模型在未来发展过程中可能会遇到技术难点,下面将展开阐述。

图5.1 PHM-LM的技术挑战梳理

5.1 跨领域、多模态的PHM-LM基础数据集构建

庞大的数据集支撑是任何大模型构建时的重要要素。健康管理大模型所使用的数据集具有跨领域、多模态、大规模等显著特点。一方面,使用传统方法开展PHM相关工作时,除PHM技术知识外,会同时交叉涉及对象物理机理、性能指标分配、信号数学处理、系统控制设计等多领域技术手段,因此仅狭义健康管理领域数据,并不能满足构建这一垂直领域大模型的资源需要另一方面,健康管理领域数据涉及多类模态具体而言,数据方面,包含缓变数据特点的温度、压力等数据,具有高频动态变化特点的振动数据,语音数据等,即传感器数据;知识方面,包括维护维修方面的文本知识、条款、规则,FMECA、FTA等故障知识,以及其他存储形式的知识如已知的物理规律等;案例方面:类似于医学病例,PHM领域包含各对象诊断、预测在特定场景下的经典案例,这些案例存在的形式和样式也各有不同。

因此,收集的数据应当覆盖各种领域装备对象、各种任务应用场景和各种模态资料信号等,并不断补充和丰富以支持大模型微调和对齐。然而,根据模型大小、数据大小和总计算量的参考比例,大模型的数据库体量至少应该在7B级及以上。在多模态、跨领域数据的限制及需求下,获取如此大规模的健康管理领域数据会遇到隐私性特异性等问题,如限于行业壁垒而难以获取,特定对象的特定能力数据存在很大差异,进而由于隐私、特定对象、特定功能、特点条件等的综合影响导致分散性的出现。在健康管理领域尚缺少成熟的公开数据集及API的情景下,如何获取基础数据集是一大难题。

5.2 囊括多模态健康信息的统一表达架构

PHM领域健康信息表达形式的显著特点是多模态。上面提到,健康管理领域的多模态内涵包括数据、知识、案例三个方面,并且现有大语言模型通常将输入信息转化为向量格式存储与使用,这也符合计算机运算的底层逻辑。大语言模型就是将语料或文本根据token划分转化,如GPT-4用向量格式支撑NLP预测和奖励模型的标签,这样的架构不仅能够统一数据的表达格式,便于简化模型和提高运算效率,更能够帮助囊括更多模态,提高模型生成能力和迁移、泛化能力。面向健康管理大模型健康信息多模态的特点,统一表达架构是必要且有益的。在实际操作时,可以沿用现有大模型较为成熟的向量转化策略,这就将涉及到将健康管理领域特色多模态信息统一转化表达的相关技术手段。现有研究在多模态处理上仍处于探索阶段。针对除文本型以外的第二模态的处理上,大语言模型一般采用将第二模态适配到(Adaptor)文本型模态、或针对第二模态重新标记并输入扩展降维向量化层等改造方案。健康管理大模型的多模态信息借鉴技术手段还是创新多模态统一表达架构,是大模型构建中必须面临的问题。

5.3 多能力、可扩展的健康管理大模型结构设计

在构建健康管理行业垂直领域大模型时,本文根据多种预期能力设计了多条技术路线,而这些能力的实现在预期情况下都应基于健康管理大模型的基础架构。因此,构建健康管理大模型时应充分考虑和提前规划诊断、预测、评估等多能力实现要求和在线监测、维修保养等多业务需求。理想的健康管理大模型结构应该在支持设计能力的基础上具备扩展能力,以适应规划之外的更多用户需求,结合技术发展不断更新调整。为达到上述目标,需要在结构设计和搭建阶段从多模态数据表达、模型使用、训练推理、指令微调、人工提示等多方面融入多能力生成需求,力图使结构底层基座通用化、模态理解能力广泛化、推理应用算法模块化、输入输出接口规范化等。从健康管理大模型实现角度出发,也需要考虑选择合适的基础架构,以减少对算力的依赖。

5.4 特定对象的健康管理专属能力向通用全科健康管理能力的转化

由于健康管理的特殊性,在健康管理大模型构建和能力生成过程中,必将经历从对轴承、机电系统等特定产品对象的特定能力(诊断、预测等能力)向多层次对象的全任务能力跨越发展。例如,借助大模型的涌现与泛化能力优势,可建立轴承故障诊断大模型,具备针对轴承故障诊断需求和强泛化能力。在此基础上,可以向对所有多层次对象的全科健康管理能力转化,其中的多层次对象包括如轴承、齿轮、作动、惯组等同层次的设备对象以及像飞机、卫星、船舶等甚至是星网、体系网络等集群层次对象。

而这一过程的实现,需要在大模型构建的各个步骤解决相关问题,而其泛化能力的体现主要依赖预训练和微调阶段。仍以轴承为例,在预训练阶段,通过大规模健康管理领域资料,大模型能够学习到轴承故障诊断的内在感知、隔离和判定的逻辑,进而泛化到轴承的评估和预测等能力,以及其他更多对象的健康管理能力。但预训练后的模型不具备推理能力,需要进一步让AI更充分地理解轴承和同层次其它对象甚至是集群层次对象的差异与联系,更合理地通过诊断学习到全科健康管理能力,这便是需要突破的技术问题。

5.5 大模型健康管理输出结果的可解释、可溯源性

目前研究界尚且缺乏对大模型优越能力的关键因素进行深入、详细的研究调查,因而健康管理大模型在构建后也难以了解模型能力的来源途径。AI伦理问题有待研究界探索,但使用黑盒原理的生成结果,在应用于重要装备时的有效性始终存疑。目前的解决方案是增加人类监督和专家评估,而未来全自动化PHM生成任务的输出结果的可溯源性将引起关注。

另一方面,健康管理大模型作为AI助手,其能力产出不能保证与人类偏好和价值观一致,即使具有出色的能力,在比较严重的情况下,也仍可能产生有害、虚构或有负面影响的内容。比如,幻觉现象是指(Hallucination)生成的信息与现有来源相冲突(内在幻觉)或无法通过现有来源验证(外在幻觉),导致大模型生成看似合理实际完全不符合装备特性的输出,这样的结果是灾难性的。

大语言模型领域,InstructGPT设计了有效的微调方法,其中包括基于人类反馈的强化学习技术,通过提供人类指令提高LLM在未见任务上的泛化能力。在健康管理大模型上,强化学习技术也是可用的,但是如何增强AI助手的产出可解释性是大模型研究界长期面临的挑战。

5.6 基于大模型的通用化PHM方法与现有专用式方法的协同

本文所讨论的三种范式涉及了文字生成、方案生成、能力生成、知识管理、算法推荐、辅助开发、验证评价等功能,可形成基于大模型的通用化PHM系列方法,而现有专用式方法以专家经验、业内规范、人工代码开发、人工试验验证等非AI手段为主。健康管理大模型固然在智能化、通用化、生成能力上优势明显,但研究表明,大模型在某些领域获得出色时,可能在其它领域受阻。新旧知识发生冲突时,NLP的灾难性遗忘问题就凸显出来;“幻觉”现象对于GPT来说也是一大难题,在健康管理领域应用便存在输出有害结论和恶劣后果的隐患。在特定的装备、工况及业务需求下,生成能力的专业性会受到限制;在重要任务上,能力产出可能与专家知识相去甚远,严重危害装备剩余寿命和人员使用安全。因此,在通用化PHM方法出现之后,现有专用式方法也应当保留,并使二者协同并行。在训练层面,可不断用专用知识来对齐微调大模型,聘用专家人员通过指令遵循使大模型学习特定设备和场景下推理方式,使专用式方法融入通用化模型训练,不断接近预期结果;在应用层面,也不应完全依赖通用化PHM方法的输出结果,而应该在通过验证评估后投入方案实施。

5.7 兼顾数据隐私与共享的健康管理大模型分布式隐私训练

前文提到,鉴于健康管理数据的隐私性、分散性等特点,需要整合健康管理领域业内广泛的资源和数据,这一过程涉及到分布式训练,进而涉及到数据隐私的问题。将健康管理大规模数据集中由同一机器训练时,会遇到数据隐私安全上的约束。联邦学习(FL)是一种机器学习框架,是指将分散的训练数据分配给许多客户机,这些服务器在中央服务器的协调下一起协作训练同一模型的训练方式,体现了集中收集和数据最小化的原则,以此减轻系统性隐私风险和成本。健康管理大模型应用联邦训练方式即可在保障数据合法合规的基础上,实现数据共享和共同建模,这样也为大模型投入应用后的实施效果提供保障。然而,健康管理大模型使用联邦学习训练,在实际应用中面临一些技术挑战,如客户机在存储、计算和通信能力上存在异构性,各个客户机的本地数据可能不是独立同分布,各个客户机根据其应用场景不同存在模型异构性问题,可能遭到黑客攻击导致隐私泄露等等。由于联邦学习技术仍处在起步阶段,需要进一步探讨将其作为健康管理大模型的训练框架的合理性及涉及问题的解决方案。

5.8 关键挑战的优先级分析

(1)数据可用性和质量是主要挑战

数据是PHM-LM发展的基础。若缺乏充足优质的多模态数据,模型训练与优化将无从谈起。PHM领域的数据收集受到隐私限制、行业壁垒与数据碎片化的制约。解决这一挑战是后续发展的先决条件——无论其他技术方案如何完善,若没有足够的数据支撑,模型的可靠性与适用性都将无法保证。因此,数据问题必须作为首要解决任务。

(2)可解释性与可追溯性直接决定应用安全

在关键应用场景中,PHM-LM的输出必须具备高度的可解释性与可追溯性。这不仅是技术完善的要求,更是实现安全应用的底线。若模型的输出结果无法被理解或验证,其在真实工业环境中的应用将受到严重限制。因此,模型透明度相关的挑战在优先级上紧随数据问题之后,因其直接关系到模型的安全性与可信度。

(3)通用方法与专用方法的融合决定适用性

PHM-LM必须在通用能力与专用能力之间实现平衡。若无法实现有效融合,模型的通用能力在特定任务中可能反而不及传统方法,从而限制其实际应用价值。只有通过模块化训练与精调确保专用能力与通用能力相互补充,才能使模型在多样化场景中发挥最优性能。因此,这一挑战的优先级高于架构设计,因其直接决定了模型在真实应用中的适用性与有效性。

(4)可扩展架构设计保障长期竞争力

虽然架构设计对于支撑多模态数据处理与未来能力拓展至关重要,但其优先级略低于前述挑战。这是因为架构优化的影响更具长期性,对模型开发与应用的即时效果不如其他因素显著。只有在解决数据、可解释性及专业化能力融合等问题后,架构设计才能得到有效引导与实施。因此,可扩展架构虽优先级相对次要,但对保障PHM-LM的长期竞争力仍不可或缺。

6 结论

为了应对现有PHM面临的挑战,并响应未来装备型号的需求,本论文在分析PHM技术发展瓶颈与调研大模型技术发展与优势后,提出了生成式多模态健康管理大模型的相关概念,并结合大模型技术优势、健康管理系统全寿命周期研制的系统工程过程、健康管理面临的问题,提出了健康管理大模型研究与应用进阶的三类典型创新范式,研究了传统大语言模型向PHM大模型整个转变过程的技术流程,提出了健康管理大模型的垂直领域应用设计,打破了传统健康管理的设计模式、研发模式、验证模式、应用模式,构建了健康管理大模型新技术体系框架蓝图和新生态圈,为实现健康管理技术从传统的定制化向通用化、从判别式向生成式、从理想化条件向实战化的跨代发展与根本变革提供重要参考和指导。


编辑:曹希铭

校核:李正平、陈凯歌、赵栓栓、赵学功、白亮、任超、Tina、陈宇航、海洋、陈莹洁、王金、赵诚、肖鑫鑫、张优

该文资料搜集自网络,仅用作学术分享,不做商业用途,若侵权,后台联系小编进行删除

来源:故障诊断与python学习
MechanicalSystem振动化学旋转机械通用航空船舶电子通信知识工程控制试验DAP
著作权归作者所有,欢迎分享,未经许可,不得转载
首次发布时间:2025-11-23
最近编辑:14分钟前
故障诊断与python学习
硕士 签名征集中
获赞 87粉丝 137文章 256课程 0
点赞
收藏
作者推荐

论文学习| SCI一区:融合大语言模型与领域知识图谱实现数控机床的智能故障诊断

本期推送一篇2025年发表于Engineering(中科院1区)论文,作者系统提出“大语言模型+领域知识图谱”双轮驱动的CNC故障诊断框架:构建多源知识图谱、设计KG-RAG多轮交互、引入路径权重学习机制,实验显示GGUF版Qwen2.5-7B在41个真实场景得分超越2年经验工程师,为LLM工业落地提供了可复 制范式。论文链接:通过点击最左下角的阅读原文进行在线阅读及下载。论文基本信息论文题目: Intelligent Fault Diagnosis for CNC Through the Integration of Large Language Models and Domain Knowledge Graphs论文期刊:EngineeringDoi:https://doi.org/10.1016/j.eng.2025.04.003作者: Yuhan Liu(a),Yuan Zhou(b),Yufei Liu(c), Zhen Xu(a),Yixin He(a) 论文时间: 2025年 机构: a: School of Mechanical Science and Engineering, Huazhong University of Science and Technology, Wuhan 430074, Chinab: School of Public Policy and Management, Tsinghua University, Beijing 100084, Chinac: Center for Strategic Studies, Chinese Academy of Engineering, Beijing 100088, China作者简介:刘宇涵,华中科技大学机械科学与工程学院2021级博士生,属于陈吉红老师团队成员。陈吉红,华中科技大学教授、博士生导师,现任国家数控系统工程技术研究中心主任、武汉华中数控股份有限公司董事长、 “高档数控系统创新团队”国家重大领域创新团队负责人。组织和承担完成了国家重大科技攻关项目、国家重大科技专项、国家863项目、国家自然科学基金等四十余项。2009年至今,组织国家数控系统工程中心和华中数控,获得“高档数控机床与基础制造装备”国家重大专项的12项课题立项,获得中央国拨经费3亿多元。2014年,“高档数控系统创新团队”入选科技部重点领域创新团队,2016年,该团队被评为“'十二五'机械工业优秀创新团队”。获得发明专利25项、实用新型6项、软件著作权20多项;制订和起草了数控系统国家标准和行业标准11项;在国内外学术期刊和会议上发表学术论文近百篇(来源:学校官网) 摘要随着大语言模型(LLMs)在处理复杂任务方面展现出越来越强的能力,它们在知识密集型工业场景中的价值也日益凸显。故障诊断作为工业领域中的关键任务,长期以来面临两大挑战:一是如何有效管理大量的经验知识,二是如何提升人机协作效率。传统的故障诊断系统主要基于专家系统,存在三大局限: 1. 故障诊断知识组织效率低; 2. 静态知识框架难以适应动态工程环境; 3. 专家知识与实时数据流难以融合。 这些系统性缺陷限制了传统方法处理不确定性的能力。本研究提出了一种融合大语言模型与知识图谱(KG)的数控机床(CNC)智能故障诊断系统。首先,构建了一个综合性的知识图谱,整合多源数据以实现结构化表达;其次,设计了一个基于知识图谱的检索增强生成(RAG)框架,支持多轮交互式故障诊断,并将实时工程数据纳入决策过程;最后,引入了学习机制,实现知识的动态更新。实验结果表明,该系统显著提升了故障诊断准确率,在构建的基准数据集上,其表现超过了具有两年专业经验的工程师。通过融合大语言模型与知识图谱,本框架突破了传统专家系统在符号推理方面的局限,为工业中非结构化知识建模与动态环境适应的认知难题提供了新思路关键词:大语言模型;领域知识图谱;基于知识图谱的检索增强生成;学习机制;决策支持系统 目录1 引言2 文献综述 2.1 大语言模型在垂直领域的应用 2.2 现有智能故障诊断系统研究3 方法论 3.1 系统框架 3.2 故障诊断知识图谱构建 3.3 基于大语言模型的诊断系统 3.4 学习机制4 实验结果与讨论 4.1 面向CNC系统的大语言模型基准测试 4.2 提示工程 4.3 面向RAG的知识图谱应用 4.4 故障诊断系统 4.5 讨论5 结论1 引言新一代智能制造代表了新一代人工智能(赋能技术)与先进制造系统(基础技术)的深度融合,正成为新一轮工业革命的核心驱动力[1]。大语言模型的快速发展正在加速这一变革,使其成为人-信息-物理系统(HCPS)中强化核心能力与激发创新路径的双重催化剂。大语言模型在理解、推理、内容生成和人机交互等方面表现出色,展现出在工业场景中的广泛应用潜力。 然而,大语言模型在工程场景中的应用仍面临诸多挑战。工业应用对可靠性要求极高,不能容忍错误或“幻觉”现象。此外,如何融合领域知识(如技术文档、操作数据、设计原理和专家经验)仍是一个复杂问题[2]。在故障诊断领域,这些问题尤为突出。故障通常具有高度动态性,成因复杂多样,新故障案例不断涌现[3,4]。因此,如何有效融合领域知识、复杂故障场景、持续生成的新故障案例以及动态反馈信息,成为大语言模型在故障诊断应用中面临的主要挑战。 故障诊断对于提升数控机床的运行可靠性与效率、实现预测性维护、延长系统寿命以及保障生产线平稳运行具有重要意义[5–7]。传统CNC系统故障诊断主要依赖经验丰富的工程师。尽管人工诊断直接有效,但耗时较长,且高度依赖个人经验,诊断效果受限于工程师的专业水平[8,9]。当系统发生故障时,往往需要较长的诊断周期,可能导致生产停滞和重大经济损失。 专家系统的出现提升了故障诊断能力,使其在特定领域具备接近人类专家的解决问题能力,并能有效处理知识推理问题[10,11]。然而,专家系统高度依赖专家知识的输入,若知识更新不及时或知识库不完善,将影响推理准确性[12,13]。此外,专家系统在交互设计方面往往不够友好,非专业人员难以理解和操作。 随着CNC系统与人工智能技术的不断发展,为CNC系统的智能故障诊断奠定了基础。现代传感器技术的进步使得CNC系统能够实时采集关键性能指标,如振动信号、电流信号等[14–16]。当故障发生时,系统会自动记录报警信息并传输至后台,为故障信息处理提供了良好前提。 大语言模型的快速发展为CNC系统故障诊断提供了新的方法和视角。大语言模型具备强大的数据处理能力,拥有先进的语言理解与生成能力,能够高效、准确地完成语言相关任务[17]。作者认为,检索增强生成(RAG)是将大语言模型应用于垂直领域的有效方式。特别是结合领域知识库的RAG方法,能够在一定程度上缓解大语言模型的“幻觉”问题,提高垂直领域问答的准确性[18]。微软发布的GraphRAG验证了设计思路,但也认识到,通用图谱无法完全解决领域中的特定问题。 在本研究中,作者首先设计了一个面向CNC系统的大语言模型基准测试,以解决模型适配性问题;其次,针对传统RAG响应准确率低、难以处理复杂任务的问题,开发了一个基于知识图谱的RAG框架,不仅解决了传统RAG的固有问题,还通过将多轮对话映射为知识图谱中的路径遍历,更好地支持多轮交互;然后,为满足不同任务需求,设计了定制化的提示工程,提升模型对用户意图的理解能力;最后,为持续提升系统在垂直领域的适用性,设计了一个基于大语言模型与专家输入的动态学习机制,使系统在实际使用中通过用户交互不断学习、优化知识图谱并提升诊断能力。最终,将整个系统集成至远程运维系统中,实现了智能化的故障诊断与维护。2 文献综述2.1 大语言模型在垂直领域的应用 在垂直领域中,大语言模型的主要任务是语言理解,支持实体抽取、关系抽取和文档分类等任务[19]。这些模型已广泛应用于医疗、工业等领域[18,20]。目前,基于提示(prompt)的方法仍是主流。例如,在医疗领域,ERQA[21]、MentaLLaMA[22]、ArgMed-Agents[23]和诊断推理提示[24]等模型表现突出。此外,部分研究将大语言模型与知识图谱结合,利用知识图谱组织复杂信息,从而增强模型的适用性。 在提示方法的基础上,微调(fine-tuning)也成为将大语言模型应用于垂直领域的常见方式。微调可以深化领域知识与模型的融合,在生物医学领域已有相关研究[28]。例如,Li等人[29]指出,如何有效利用领域特定数据集进行微调是关键挑战。Liu等人提出了一种将知识图谱与大语言模型微调结合的制造领域典型应用,知识图谱为微调提供了高质量数据支持。 此外,部分研究探索了对大语言模型进行“底层”修改的微调方式,这在早期研究中较为常见,已被证明可提升模型在特定领域的适应性。然而,随着模型规模增大,预训练成本显著上升。因此,当前垂直领域研究更倾向于基于已有的高性能开源基准模型,通过微调或RAG方法进行适配[32]。这种方式不仅提升了模型解决领域问题的能力,也有效控制了成本。 部分研究还探索了通过预训练增强领域能力的方式。预训练在早期研究中较为常见[30,31],可提升模型在特定领域的适应性。但随着模型规模扩大,预训练成本显著增加。因此,当前研究者更倾向于基于已有开源大模型,通过微调或RAG方法进行领域适配[32],以提升模型性能并降低成本。 2.2 现有智能故障诊断系统研究 早期故障诊断系统主要基于专家系统[33,34],但专家系统在知识更新方面存在固有缺陷。因此,数据驱动和信号分析方法成为故障诊断的重要工具[5,35]。随着机器学习和深度学习的普及,这些方法也被广泛应用于各类工业场景的故障诊断中。 随着知识图谱技术的成熟,越来越多的研究开始探索基于知识图谱的故障诊断方法,典型应用包括基于知识图谱的故障诊断问答系统[38–40]。在大语言模型出现后,研究人员尝试将知识图谱与大语言模型结合,以提升故障诊断系统的智能化水平。例如,Liu等人[41]将知识图谱中的过滤信息输入大语言模型,以缓解“幻觉”问题。Guo等人[42]进一步考虑在知识图谱中进行多跳路径查找,以支持最优检索路径,从而提升故障诊断准确性。这些研究为基于大语言模型与知识图谱的CNC领域智能故障诊断系统提供了宝贵的启发与支持。3 方法论3.1 系统框架 本研究提出的智能故障诊断决策支持系统如图1所示。系统主要分为三个部分: 1、数据基础阶段:构建面向CNC系统的综合性知识图谱,收集并整合与故障诊断相关的知识;同时,采用先进的数据处理技术从工程数据中提取特征,提升数据的可用性与诊断准确性。 2、基于知识图谱的诊断阶段:包括对大语言模型进行基准测试与微调,确保其性能最优;并实现模型的本地部署,保障实时响应与数据安全。在此基础上,系统采用基于知识图谱的检索增强生成技术,实现多轮问答能力,使其能够准确理解并响应复杂的诊断查询,从而提升交互效率与质量。 3、系统评估与持续演化阶段:构建了CNC系统评估数据集,用于评估故障诊断系统的性能,并采用两种学习机制实现系统的持续演化:基于大语言模型的交互内容回顾机制,以及基于专家输入的知识更新机制。 图1 基于 LLM 的故障诊断决策支持系统框架 3.2 故障诊断知识图谱构建3.2.1 知识图谱本体设计知识图谱本体的构建依赖于领域专家知识与数据分析的结合,采用自上而下与自下而上相结合的方法[43,44]。自上而下方法利用专家系统与已有数据模式指导知识图谱构建;自下而上方法则通过信息抽取技术从半结构化或非结构化数据中识别并整合相关知识。这些策略不仅充分利用了深入的领域知识,也体现了数据驱动方法在知识发现与验证中的重要作用。 在本研究的CNC系统故障诊断知识图谱项目中,本体设计基于故障诊断的通用标准与专家经验[45]。作者定义了七类关键实体:设备(机床)、设备模块、参数、报警编号/信息、现象(症状)、原因、解决方案。这些实体之间的关系如图2所示。本体结构保持适度复杂性,既确保基本的故障诊断能力,又具备良好的通用性,便于扩展到更广泛的应用场景。部分设备模块还引入了工程数据作为特征,为深入故障分析提供支持。 图2 数控机床系统故障诊断知识图谱的本体设计3.2.2 从PLC梯形图中提取知识 在由可编程逻辑控制器(PLC)控制的CNC系统中,故障可分为硬件故障与软件故障[46]。通过利用CNC系统特有的PLC报警信息,可以快速定位并处理这些故障。梯形图因其直观、易调试的特性,成为表示离散控制点的有效工具[47]。它不仅通过结构化、可视化的信息简化了故障诊断过程,还显著提升了诊断过程的管理能力与决策支持能力。 然而,PLC梯形图的专业性可能给工程师的故障诊断带来挑战。为此,本文提出了一种将梯形图转换为文本信息并提取知识以构建知识图谱的新方法[48]。通过分析梯形图中开关状态及其对应的串并联逻辑,将故障分类为操作动作与故障发生条件,并将其作为知识图谱中的节点。结合故障报警数据与对应解决方案,构建了完整的知识图谱路径。这种方法不仅有助于快速、准确地定位故障,也提升了后续诊断工作的有效性。 3.2.3 从历史工单中提取知识 在CNC系统运行过程中,故障需由工程师现场处理,并填写详细的故障工单。这些工单记录了重要的故障案例,包括故障现象与工程师的解决策略,是丰富故障诊断知识库的重要资源。然而,这些工单通常为非结构化数据,数量庞大且内容质量参差不齐,给数据处理带来巨大挑战。 本研究利用大语言模型强大的深度语义理解能力,结合提示工程技术,引导模型从历史工单中有效提取“故障现象”、“故障原因”、“解决方案”等关键信息。通过设计模板引导模型输出,确保提取的信息符合知识图谱需求。随后,经过数据清洗与专家审核等步骤,将提取的数据转化为高质量的结构化信息,用于构建与扩展故障诊断知识图谱。 3.2.4 从工程数据中提取特征 在CNC系统故障诊断研究中,从工程数据中提取特征是关键步骤[49]。深度学习技术已成为振动信号处理与故障分析的主流方法,提升了诊断的准确性与效率。随着图神经网络与基于物理的机器学习等新技术的引入,该领域展现出巨大的发展潜力。 本文提出了一个三阶段工程数据特征提取策略,为CNC系统故障诊断提供更精细的特征支持。特征提取框架如图3所示: 单通道特征提取:从单一传感器信号中提取特征,作为识别关键故障指标的基础[50,51]; 多通道特征提取:整合不同传感器的数据,实现设备状态的全面分析,提升故障预测准确性[52]; 基于指令的多通道特征提取:利用机器学习算法深入分析多源数据,不仅捕捉时间依赖性,还基于操作指令变化预测潜在异常,从而提供更高级的故障诊断能力。 在此基础上,作者构建了工程数据特征与设备模块故障之间的关联关系。基于历史数据构建训练集,训练故障分类模型。在实际故障诊断中,工程数据特征有助于更准确、高效地定位故障设备模块或报警信息,从而实现更精准的故障诊断。 图3 数控机床系统工程数据特征提取框架3.3 基于大语言模型的诊断系统 3.3.1 基于知识图谱的检索增强生成(RAG)系统在实际工业应用中,传统的RAG模型通过将外部知识检索与大语言模型结合,提高了模型回答的准确性,从而在一定程度上缓解了“幻觉”问题。然而,在CNC系统等特定故障诊断任务中,传统RAG仍面临诸多局限[54–56]。在CNC系统故障诊断中,模型回答不仅需要准确,还需简洁明了,以便工程师能快速用于故障排查。这对知识库的组织提出了更高要求。此外,由于CNC系统结构复杂,用户往往需要通过多轮交互才能准确诊断故障,这对数据库中相关信息的管理能力提出了更高要求,以支持长时间、高质量的对话。 为克服这些局限,本研究提出了一种创新的基于知识图谱的RAG方法。在该方法中,诸如“故障症状”、“故障原因”、“解决方案”等诊断要素被作为知识图谱中的实体。当系统接收到用户报警或描述信息时,通过实体识别与语义理解,在知识图谱中快速定位相关实体及其子图。在与用户的多轮交互过程中,系统持续识别用户意图与反馈,优化知识图谱中的路径遍历方向,从而提供更准确的诊断支持。 该方法通过识别用户输入中的实体与语义信息,缩小了知识检索范围,有效减少了幻觉现象,并提升了回答的针对性与准确性。此外,系统支持用户交互以引导知识图谱中的路径遍历方向,更好地满足用户需求。这一改进显著提升了模型在故障诊断领域的效率与可靠性。 4.3.2. 面向知识图谱RAG的提示工程 提示(Prompt)是用于引导模型生成特定输出的文本或指令。提示越具体,大语言模型的回答越符合用户需求[59]。在本研究中,将提示分为两类:角色提示(role prompts)与任务提示(task prompts)。 ● 角色提示:通过构建一个具有独特视角、专业知识与行为模式的虚拟角色,引导大语言模型以特定身份进行交流。在本项目中,人工智能扮演CNC故障诊断助手的角色。不断添加指令,深化模型对其职责的理解。 ● 任务提示:用于引导或指示模型执行特定任务的文本输入。在生成诊断结果时,作者特别强调了任务提示设置的精确性,尤其是在面向知识图谱的路径遍历(KG-directed walks)中[60]。这些精心设计的提示对于确保诊断输出的准确性至关重要。作者构建任务提示,以约束知识图谱中的路径遍历方向,并生成与CNC系统故障领域高度相关的答案。 3.4 学习机制 学习机制是人工智能系统实现持续学习与自我优化的关键组成部分[61]。在本项目中,作者通过扩展知识图谱中边的属性并引入路径权重的概念,增强了知识图谱的表现力,使系统能够在交互过程中识别潜在错误或不足之处。系统通过分析用户对当前回答的满意度,动态调整知识图谱中路径的权重。 具体而言,对于未收到用户反馈的回答,系统会提升对应路径的权重,以确保这些路径在未来的检索中被优先使用;而对于收到反馈的回答,系统会利用大语言模型提取其中的路径,并将其加入反馈数据库[57,58]。工程师会定期审核反馈数据库中的路径,审核通过的路径将被正式纳入知识图谱。这种方法使得知识库能够持续扩展,进一步提升系统的故障诊断能力。 该学习机制的框架如图4所示。通过这一机制,系统不仅能够从用户交互中不断学习和优化,还能结合专家知识实现知识的动态更新,从而在实际应用中不断提升诊断准确性与用户满意度。 图4 数控机床系统工程数据特征提取框架 Q&A:问答4 实验结果与讨论4.1 面向CNC系统的大语言模型基准测试 由于不同大语言模型在预训练过程中存在差异,其对各领域的适配性也各不相同。为评估大语言模型在CNC系统领域的应用效果,基于大规模多任务语言理解(MMLU)方法[62],构建了一个选择题数据集,命名为CNC语言理解数据集(CNCLU)。该数据集包含200道题目,涵盖CNC系统的基本术语定义、功能介绍及操作流程等核心知识点。每道题提供1个正确答案和3个干扰项,干扰项模拟常见误解与错误,以更准确地评估和比较不同大语言模型在CNC系统专业知识理解与运用方面的能力。 作者还引入了AI2推理挑战数据集(AI2-ARC),用于评估大语言模型的基本推理能力,作为模型选择的补充参考。 在模型选择上,重点评估了以下在中文任务中表现优异的模型: ● ChatGLM3-6B ● GLM4-9B-Chat ● Qwen1.5-7B-Chat ● Qwen2-7B-Instruct ● Qwen2.5-7B-Instruct 综合考虑准确性、并发资源占用与响应速度,选取了参数量在6B至9B之间的模型进行测试。该范围可确保系统在满足并发与实时性要求的同时,最大化诊断准确性。 在实际部署中,模型量化是关键考量因素。量化技术可显著降低模型的存储与计算需求,使其更适合资源受限环境。本研究评估了两种量化方法: ● GPTQ:生成式预训练变换器的精确后训练量化方法[65] ● GGUF:GPT生成的统一格式量化方法 通过在MMLU、AI2-ARC及CNCLU任务上的性能对比,获得了如表1与图5所示的结果: ● 量化方法对比: ○ GPTQ虽减小了模型体积,但推理时间未显著缩短; ○ GGUF实现了更高的压缩率,同时显著提升了推理速度; ○ 在准确性方面,使用GGUF量化的模型在12组可比数据中,有11组表现更优。 ● 模型选择结论: ○ 在未量化模型中,GLM4-9B-Chat在AI2-ARC与CNCLU上表现最佳; ○ 在MMLU任务上,新发布的Qwen2.5-7B-Instruct表现更佳; ○ 在GGUF量化模型中,Qwen2.5-7B-Instruct与GLM4-9B-Chat在AI2-ARC与CNCLU上表现相近; ○ 由于Qwen2.5-7B-Instruct体积更小、推理效率更高,最终选用GGUF量化的Qwen2.5-7B-Instruct作为基线模型。表1 本地部署大语言模型及其量化方法的对比 图5 LLM在MMLU、AI2-ARC和CNCLU上的基准测试结果 (a) 不同任务及不同量化方法下LLM的得分(%);(b) 不同任务及不同量化方法下LLM所耗时间(s) 4.2 提示工程 ● 角色提示(Role Prompts):确保系统以“CNC故障诊断AI助手”的身份提供对话服务,提升用户体验,并通过拒绝非故障诊断相关问题增强系统安全性。 ● 任务提示(Task Prompts):进一步细化用户查询,使大语言模型生成更准确的回答。系统在接收用户查询后,首先进行意图识别,然后基于识别结果设计相应的任务提示,包括故障代码查询、故障现象询问、用户反馈等类型。 ○ 故障代码与现象类查询将进入基于知识图谱的RAG阶段; ○ 用户反馈将触发系统的学习机制。 该方法使系统能够更有效地理解与响应用户需求,并在实际应用中不断学习与优化,从而提升整体诊断准确性与效率。 4.3 面向RAG的知识图谱应用 本研究的故障诊断决策支持系统使用了四类数据: 1. 故障诊断案例:由华中数控提供,涵盖约500个典型故障模式,包括机械、电气与软件故障。每条案例包含故障描述、诊断结果、故障类型、受影响部件及发生时间等信息。 2. 历史工单:来源于企业内部维修记录,约5000条,包含工单编号、设备类型、维修日期、维修内容、故障原因、处理过程及人员信息。 3. 设备信息:来自机床制造商及后续维护记录,包括设备型号、生产日期、运行日志、配置参数、维护记录与运行状态。 4. 工程数据:来源于CNC系统驱动记录器,特别是报警前10秒内的“黑匣子”数据,包括温度、振动频率、电流电压波动、温度变化率与运动速度等传感器数据,为故障诊断提供实时运行状态依据。 基于上述数据,构建了一个包含1549个实体与1334条关系的知识图谱(如图6所示)。图谱中既包含复杂图结构,也包含简单路径,覆盖了广泛的故障场景,为后续诊断与知识推理提供了坚实基础。使用Neo4j图数据库进行知识图谱的存储与查询,确保高效检索与更新。 图6 数控机床系统故障诊断知识图谱 为应对传统RAG模型在多轮对话与复杂故障场景中的局限性,提出了一种改进的RAG模型,融合深度学习与知识图谱技术,采用动态子图划分与多轮对话机制: ● 子图划分:以故障现象描述与报警代码为划分依据,将知识图谱划分为多个子图,每个子图对应一组与特定故障原因相关的解决路径。该策略不仅缩小了检索范围,也提升了系统处理复杂故障的能力。 ● 多轮对话机制:系统首先在用户输入中识别关键实体与语义信息,快速定位相关子图,并提供最可能的故障原因与解决方案(如图7a所示)。随着对话深入,系统根据用户反馈动态优化子图内的解决路径(如图7b所示),显著提升了对话连贯性与诊断准确性。 此外,系统将工程数据与知识图谱融合,在运行过程中持续监测传感器信号与环境条件,提取关键特征并通过故障分类模型进行分析,结果可用于进一步筛选子图,提升诊断效率与准确性。知识图谱也会不断整合新的诊断数据与用户反馈,优化特征与故障类别之间的关联,使系统具备更强的适应性,支持更主动与预防性的维护策略。 图7 基于子图遍历的多轮故障诊断交互 (a) 识别实体以定位相关子图并提供故障原因与解决方案;(b) 基于知识图谱的多轮故障诊断流程。4.4 学习机制 为了使基于大语言模型的生成式故障诊断系统具备自我学习与持续进化的能力,本研究引入了一套学习机制,旨在不断优化与提升系统性能。该机制具备以下核心功能: ● 知识自动提取与更新:系统可从持续产生的故障诊断工单中自动提取知识,并将新知识动态整合进知识图谱,从而不断丰富故障诊断案例库,显著提升知识库的增长性与可扩展性。 ● 知识图谱结构优化:通过扩展知识图谱中关系的属性并引入“路径权重”概念,使系统能够根据用户反馈识别哪些知识路径更有效。具体而言: ○ 对于未收到反馈的诊断路径,系统会提升其权重,使其在后续检索中被优先使用; ○ 对于收到反馈的路径,系统会利用大语言模型提取其中的知识路径,并将其加入反馈数据库; ○ 工程师会定期审核反馈数据库中的路径,审核通过的路径将被正式纳入知识图谱,确保知识库持续演化并与实际场景保持一致。 为验证学习机制的有效性,构建了一个包含41个常见故障场景的测试数据集,由故障诊断系统生成回答,并邀请经验丰富的工程师对回答进行评分,最终转换为百分制分数。系统性能随时间变化如图8所示。 结果显示: ● 在未引入学习机制的情况下,系统诊断能力已优于具备1年经验的工程师; ● 在引入学习机制后,系统性能持续提升,最终超过了具备2年经验的工程师; ● 这表明该系统具备在实际应用中持续自我优化的潜力。 图8 数控机床故障诊断中不同学习机制与工程师诊断能力的对比 在真实工业环境中,故障类型与诊断需求可能快速变化,且不同用户的反馈可能存在冲突。为解决这一问题,系统在反馈审核环节引入了专家组评审机制: ● 初期由专家定期审核用户反馈; ● 当反馈数据积累到一定程度后,将训练一个基于大模型的审核过滤器,辅助专家进行初步筛选; ● 最终由领域专家进行复审,确保纳入知识图谱的内容准确可靠。 这一机制不仅提升了知识更新的效率,也保障了知识库的质量与可信度。 4.5 故障诊断系统 在本研究中,开发了一套基于大语言模型的生成式故障诊断决策支持系统,旨在为用户提供CNC系统故障的原因分析与解决方案。该系统已集成至华中数控的“数控云管家”App中,用户可通过扫描二维码与CNC系统建立连接,获取设备基本信息及当前故障报警代码。 在交互过程中,用户可根据实际情况向系统提出问题。系统通过以下步骤生成回答: 1. 分析用户输入:识别故障代码、现象或用户描述; 2. 调用知识图谱:基于知识图谱的RAG方法检索相关知识; 3. 生成诊断建议:结合提示工程与上下文信息,生成准确的故障原因与解决方案; 4. 学习优化:系统记录用户反馈,并通过学习机制持续优化知识图谱与诊断能力。 此外,系统还具备以下功能: ● 实时数据采集与监控:支持实时获取传感器信号,评估CNC系统运行状态,实现实时监测与维护; ● 多通道特征提取:结合单通道与多通道特征提取方法,对多个传感器数据进行综合分析,提升故障识别精度; ● 指令域特征分析:基于操作指令的多通道特征提取,进一步挖掘设备运行状态与故障之间的潜在关联; ● 参数异常诊断:系统内置了37类由CNC系统参数异常引起的故障案例,涵盖63个相关参数。系统在提供故障原因与解决方案后,用户可通过手机扫描二维码连接CNC系统,下载并查看相关参数,系统可辅助用户进行参数检查与修改,帮助快速定位与解决问题。 4.6 讨论 本研究系统探讨了不同大语言模型在CNC系统中的适配性,并提出了一种简单有效的评估方法。基于MMLU方法构建了一个选择题数据集,用于测试模型对CNC领域专业知识的理解与运用能力。评估结果显示,不同模型在领域适配性方面存在差异,其中GLM4-9B模型在CNC系统任务中表现最佳。 此外,还进行了量化测试,以提升模型效率、降低计算资源消耗,同时尽可能保持模型性能。有效的量化意味着在相同的计算资源下,系统可接入更多设备并提供更快速的故障诊断服务,这对于实际生产过程至关重要。 在系统设计中,采用知识图谱作为结构化知识表示方式,显著提升了系统对复杂故障模式的识别与响应能力。通过将角色提示与任务提示融入提示工程设计,进一步提升了系统的整体性能。 基于上述基础,所提出的知识图谱驱动的RAG模型在CNC系统故障诊断中展现出以下优势: 1. 回答简洁准确:系统能针对特定报警代码或故障现象提供精准的原因与解决方案,用户无需从冗长文本中筛选信息; 2. 多轮对话能力强:系统支持多轮交互,能深入理解用户问题并提供递进式诊断建议,显著提升用户体验; 3. 持续学习能力:系统通过分析用户反馈,实时优化诊断过程,展现出良好的适应性。尽管偶尔会受到错误反馈影响,引入了两阶段反馈审核机制: a. 第一阶段由大模型初步筛选无效反馈; b. 第二阶段由领域专家复审并纳入知识图谱。 相比传统人工审核机制,该方式显著提升了审核效率,为知识图谱的持续优化提供了有力支持。5 结论本研究成功开发了一套融合大语言模型与知识图谱的智能故障诊断系统,并在CNC系统中验证了其有效性,证明了该方法在实际工业环境中的可行性。主要成果如下: 1. 多源数据融合:通过知识图谱整合多源数据,构建了涵盖广泛故障案例与相关信息的统一知识库,为高效故障诊断提供了坚实基础; 2. 精准响应机制:系统采用定制化提示工程与知识图谱驱动的RAG框架,能够高效、准确地响应用户的故障诊断请求; 3. 多轮交互能力:引入多轮对话与交互式查询机制,显著提升了系统的易用性与用户体验; 4. 持续学习优化:系统具备学习机制,可通过分析用户反馈持续优化性能,展现出良好的适应性与长期有效性。 本研究为大语言模型在工业领域的应用提供了标准化框架与实施模板,具有重要的实践价值。未来,将进一步探索: ● 更复杂的工业场景适配; ● 更多故障类型的覆盖; ● 提示设计、微调策略乃至预训练模型的深度定制; ● 提升系统在更广工业范围内的适用性与诊断精度。 编辑:肖鑫鑫校核:李正平、陈凯歌、曹希铭、赵学功、白亮、任超、海洋、陈宇航、陈莹洁、Tina、王金、赵诚、赵栓栓该文资料搜集自网络,仅用作学术分享,不做商业用途,若侵权,后台联系小编进行删除来源:故障诊断与python学习

未登录
还没有评论
课程
培训
服务
行家
VIP会员 学习计划 福利任务
下载APP
联系我们
帮助与反馈