首页/文章/ 详情

Fluent电池降阶仿真五

1小时前浏览22




模型参数输入

01



1,在降阶后的ROM中,设置电芯温度作为输出参数。

   

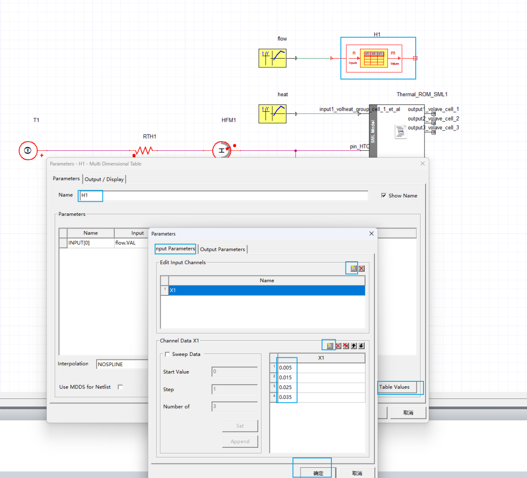
2,在DATA多维表格中,录入不同流量对应的不同换热系数,前者是input,后者是output。在后续变流量时就会根据此表来插值对应的换热系数。

   

在input输入批处理时的4个流量值,在output中输入计算好的HCT值

   
   

3,定义换热面积,直接在模型中测量,流体和固体的换热面积即可,注意要转成成平方米的单位

   
   

4,设置输入的流量,可直接导入之前定义好的流量表,其实直接输入XY表格也方便,这个看个人习惯。

   

导入后最好改一下名字,便于查看

   

5,类似的方式,设置电芯的热源

   

6,输入冷却液的入口温度,这里建议使用开氏温度,因为降阶模型内核都是按照开氏温度处理,计算出温错温度概率小。

   

7,设置热阻,这是根据牛顿冷却定律公式,热时是换热面积和换热系数乘积的倒数。

   

8,还差一步设置初始电芯温度。

   



模型求解

02



1,设置电芯温度作为监控值

   


   

2,设置求解时间,单位为S,计算300步,设置一个最大和最小的时间步。

   

3,开始求解

   

4,求解结果

   



小节

03



降阶的全部操作已经结束,我们对比一下同工况的仿真误差(热源10W,流量0.03kg/s,初始298.15k,入口温度293.15K)

   
   

通过对比可的,误差在最大0.6k,还是比较小的。其实降阶主要的目的就是可以搭建更加复杂的模型,快速验证不同策略下的温度变化情况。降阶最大的作用就是省去了自己搭建电芯,管路一维模型块的时间。

希望ansys可以在这个twin builder这个模块多花些精力,能够像amesim提供更多的案例学习,这样上手使用就会方便很多。


来源:CAE中学生
FluentTwin BuilderAMESim理论ANSYS
著作权归作者所有,欢迎分享,未经许可,不得转载
首次发布时间:2025-11-09
最近编辑:1小时前
CAE无剑
硕士 | 仿真工程师 CAE中学生
获赞 748粉丝 1690文章 292课程 0
点赞
收藏
作者推荐

技术协调让我患上厌蠢症

技术协调让我患上厌蠢症图惜 引言:2025 年 5 月,洛克希德・马丁抛出的一枚 "技术哑弹" 炸懵了全球军界 —— 为 F-35 量身打造的新一代 AN/APG-85 氮化镓雷达,居然因为体积远远超过了机头尺寸而成了 "机头容纳不下的庞然大物",这是一个多么低级且代价巨大的失误,造成这种失误的本质原因还是因为总体单位与分系统单位的技术协调上出现了问题,你说拿双筷子,他说玻璃盖子。 01技术协调惹人狂工程技术工作离不开协调两字,公司内部的技术协调工作还好,可以当面锣对面鼓地沟通,立即解决问题,而跨公司之间的技术协调真是令人抓狂,特别是把一线工程技术人员拉来做协调工作,他们既没有制约的权利,又没有广泛的人缘,说话又不委婉,性格又不强势,所以遇到推诿扯皮、不买账等现象是相当常见。所以对于一线技术人员来说,说得好听点叫技术协调,说得难听点就是打杂。这一点对于纯技术人员来说是很难共情与理解的,试想当我们自己是乙方技术人员时,对于总体单元要求的统一标准、统一模板、甚至统一字体大小等要求,往往会被我们贴上“吹毛求疵”、“没事找事”等标签。比如结构图纸,我们已经使用GB/T 14689绘制了全套图纸,而协调员却一句话要求我们按WJ标准全部修改,我们往往也会唧唧歪歪不愿配合,这都可以理解的,抱怨完了继续把活干漂亮,才是一个机械设计师的基本素养。其实我上面说的都是比较理想的情况,实际工作中往往比这更抓狂,评审节点还有一周,分系统还没出图;明天就要汇总,乙方却说没人编资料;马上要上会,合作单位却给你一堆乱七八糟的屎山资料应付差事。笔者最近忙于项目的技术协调,可谓殚精竭虑焦头烂额。提前群里发通知发标准发计划没人看。等到节点时间了却开始各种推诿不配合,要么没模板改不了,要么工程师都出差了。最后催得急了,就乱改一通应付了事,哪怕手把手地说怎么修改图纸,修改了五遍传过来的图纸还是各种问题,搞得我都怀疑自己说的是火星语、传的是甲骨文。真是贴告示遇到瞎子,喊广播遇到聋子。 说实话,我并不是一个对别人特别苛刻的人,如果遇到我都不得不吐槽的事,那真是太应付得不像话了。比如下面这张图,先不说字体不对,线宽不对(全是细线)等问题,也不说公差尺寸、标注基准等问题。最起码的尺寸应该全吧,应该有粗糙度吧,就技术要求一句话“未注尺寸详见3D模型”应付了事,那么还要工程图纸干嘛,不如直接传一个3D模型。 还有下面这张画的是个啥,说是小学生出的图都有点侮辱小学生了,猫子随便在键盘上踩几下都比这个图出的好。 而我接触到的这种图还不是一张两张,而是成批成批,堆在一起就是一座巨大的屎山,并且在屎里面埋了很多定时炸弹,永远也清理不完,还可能随时崩你一脸。在以前,一个同事给我说的我们出的图在机械行业算了很规范的了,我还不大理解,觉得我们出的图只是按照最基本的GB制图标准,幼儿园水平,有啥难度?觉得这个行业的机械工程师制图水平都在我之上,现在想想同事说的没错,机械行业真是一个鱼龙混杂的大海,看不见的水比看得见的山更深。这种事情接触多了真的会让人患上厌蠢症,不明白对方为啥这么蠢。其实并不是对方蠢,而是不愿意配合,推诿、敷衍、应付了事的心态令人十分厌恶。02本质原因更令人抓狂我不知道现在机械行业的大学生是否还有手工机械制图的课,是否还会系统地学习如何投影、如何剖切、如何画相贯线,但是我觉得这些都是一个机械工程师的基本功,如同士兵的枪画家的笔,是安身立命的必修课。但是目前来看,机械行业充斥着大量的南郭处士,他们上知天文下知地理,前懂5000年后预500年,唯独不懂机械制图,别问,问就是:太低级的活我不干,没技术含量的姿势我不学。又到了我搬出神图的时候。别跟我提公差配合,老子出图就是一把梭;尺寸链,不存在.......以前看这个图以为是别人做的讽刺漫画,现在才发现它是机械行业的写实照片。 当一群人都随波逐流得过且过时你却要较真,往往会被人说为装清高。当制造业早已经进入3D模型驱动你却坚持扣工程图的公差配合细节,往往被人说为不懂变通。但是我认为工程师就是应该不忘初心,机械工程设计的初衷就是为了工程变现,是一点马虎不得,工程图就应该有个工程图的样子,如果只是为了应付了事随便用3DCAD投影几个图拉几个尺寸,那和小儿路上尿做画有什么区别?如果说有区别那就是:小儿尿画供路过的人一乐旋即而消,而工程尿图却溅相关的人身上一身骚洗都洗不掉。绵里藏针云中见日,正是因为这个行业有太多的随波逐流之人,较真的人才更容易脱颖而出。不需要你呕心沥血地努力,不需要你废寝忘食地专研,只需要你拿出垫在床脚下的《机械制图》、像一个小学生一样再自己学一次,在实践中应用一次,那你的工程制图水平就超过了这个行业里很多的人,有一天你也可以对别人说:“我出的图在机械行业算了很规范的了”。最后祝所有的机械设计工程师都不忘初心愿望成真。也祝所有的高考学子金榜题名。 快乐工作,惬意生活WARM TIME 【END】 来源:CAE中学生

未登录
还没有评论
课程
培训
服务
行家
VIP会员 学习计划 福利任务
下载APP
联系我们
帮助与反馈