首页/文章/ 详情

数字孪生(Digital Twin)在隧道工程中的最新应用进展

15小时前浏览5

文一:

 

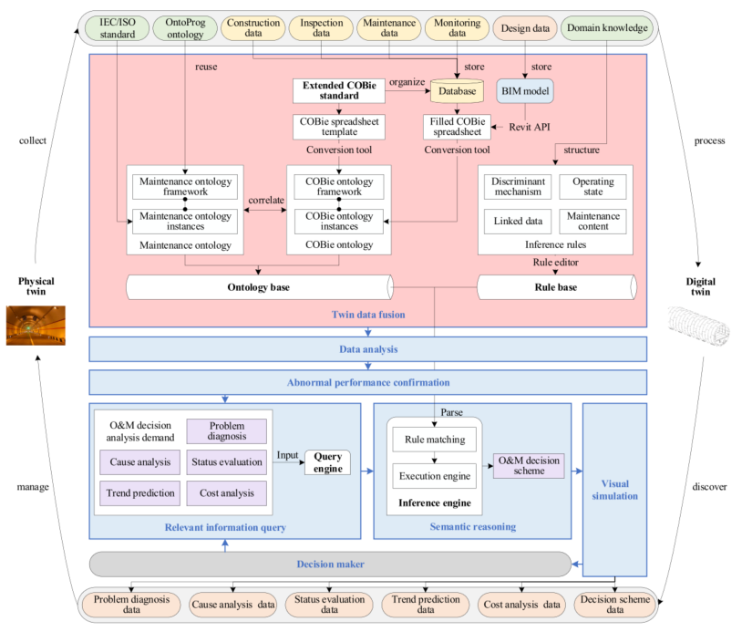
基于数字孪生的隧道运营维护决策分析框架

摘要:

数字孪生是城市基础设施维护、运营和评估的核心。在现代城市中,可以建立数字孪生来整合隧道的生命周期时空数据,以及分析土木结构或机电设备异常的潜在原因和影响。这将为指导和优化运维管理提供合理可行的对策。本文提出了一种基于数字孪生的隧道运维决策分析框架。该框架为隧道双数据定义了一种扩展的基于COBie标准的组织方法,并使用语义Web技术实现数据、对象和知识层面的融合。此外,通过建立一个大型规则库,开发了一个基于规则的推理引擎。该框架已应用于杭州文艺路隧道风机故障原因分析,验证了其决策分析过程和有效性。应用结果表明,该框架能够为隧道运维提供高效、自动化的决策分析支持。

 

图:基于数字孪生的隧道运维决策分析框架。

 

图:基于数字孪生的隧道运维决策分析过程。

 

图:扩展 COBIE 标准的配置。

 

图:隧道结构示意图。

 

图:COBie本体和维护本体之间的关联。

文二:

 

隧道地质环境数字孪生模型的多层体素表示

摘要:

智能隧道工程需要准确、全面的数字孪生模型来表示复杂的地质环境。隧道地质环境数字孪生模型具有问题诊断、风险评估、趋势预测、应急响应等多层次、多样化的深度应用。由于隧道施工是一个长期连续的动态时空过程,隧道开挖过程中掌子面不断向前推进。因此,施工面和周边区域的地质条件不断地被揭示和更新,这使得数字孪生模型在隧道工程中的地质信息更新频率非常高。现有的方法无法全面、实时地表示和更新地质环境,尤其是对于地质结构拓扑复杂、内部性质分布不均匀的长深隧道。由于数字孪生应用对完整性、准确性和及时性有很高的要求,隧道地质环境的3D建模在数字孪生应用环境中仍然具有挑战性。本研究旨在提供一种有效表示和更新隧道工程地质结构和内部非均匀特性的解决方案。由于密集体素可以表示内部复杂的异质属性信息,因此稀疏体素可以有效地表示复杂的结构信息。同时,使用体积动态B+树(VDB)数据结构的体素易于集成和更新。然而,根据隧道地质环境长条形分布的特点,直接使用VDB仍会带来效率问题。因此,本研究提出了一种有效的基于线性分割的多层次体素表示方法,用于延长深隧道地质环境,使用VDB数据结构来支持动态更新。采用中国典型的山区隧道进行实验分析,验证了所提出的方法,并将四个不同模态的代表性数据集成到数字孪生模型中。结果表明,分割后的空间效率提高了28.49%,具有O(1)时间复杂性的数据访问支持有效的动态更新。

 

图:山区隧道整体地质条件和线路走向的3D虚拟场景。

 

图:现有的细分方法和我们对长剥离隧道的方法不足。(a) 规则网格细分、(b)基于八叉树的细分、(c)局部自适应细分和(d)线性细分。

 

图:隧道地质环境综合建模方案。

 

图:沿着长而深的隧道的线性分割的3D图示。

 

图:使用稀疏体素的结构表示。(a) 外部视图,(b)切割视图。

 

图:多源异构时空数据。(a) 隧道设计BIM模型,(b)工程地质实体模型,(c)开挖面网格模型,(d)原位应力场的规则体素模型。

 

图:隧道中心线方形缓冲区与工程地质相结合。

文三:

 

隧道施工安全预警与管理的数字孪生方法

摘要:

隧道施工过程中,由于环境地质条件恶劣,事故多发。针对隧道施工中的高安全风险,本研究提出了一种基于数字孪生的多信息智能预警和安全管理平台。首先,通过多功能基站在隧道内建立通信线路。隧道施工的多源信息可以自动采集和传输。然后,对隧道施工动态信息和围岩条件进行了虚拟仿真。同时,建立四级预警和应急预案,对施工状态进行判断。最后,验证了该平台在极端天气、有害气体、地质条件恶劣的中国洞天山隧道深埋隧道工程中的应用效果。该平台成功预测了一起隧道开挖面坍塌事故。及时采取了预警和适当的应急措施,确保了人员安全。

 

图:隧道建造事故。(a)突水事故的搜救; (b)瓦斯爆炸事故现场。

 

图:基于DT的平台框架。

 

图:隧道的施工信息和监测内容。

 

图:实时数据采集。

 

图:施工现场硬件设备的布置。

文四:

 

智能隧道施工的数字孪生

摘要:

新一代智能施工对隧道数字化、智能化提出了更高的要求。数字孪生(DT)有效地支持高保真建模、虚拟现实映射和基于分析的决策,但研究仍处于初始阶段。首先,本文深入研究了隧道施工中固有的复杂性和不确定性,强调与建筑信息建模等现有技术相比,DT是一种很有前途的解决方案。然后,进行了系统的文献调查,揭示了人们对DT研究主题的日益关注。为了全面了解DT相关技术及其在隧道建设中的应用,本文从传感器网络、物联网(IoT)、基于计算机视觉的双数据采集、通信、自然语言处理(NLP)、基于自动控制的连接以及几何、语义、分析集成双建模等角度对文献进行了聚类。这些方面揭示了现有研究在开发功能性DT方面的潜力和局限性。为了应对信息丰富性、及时性和分析能力方面的挑战,提出了一种针对隧道量身定制的改进概念框架,以闭合信息和控制回路。最后,本文讨论了DT在理论和实践中的前景和差距,以利用DT的实施。

 

图:论文结构

 

图:文献分布与趋势(至2023年10月)。

 

图:共现关键词网络。

 

图:基于物联网的数字孪生传感器体系结构。

 

图:典型的计算机视觉过程

 

图:点云的典型应用。

 

图:基于点云的参数化建模

文五:

 

基于数字孪生的岩石隧道JIT设计方法与应用

摘要:

准确及时地设计钻爆隧道的各个过程对于岩石隧道的稳健和低风险施工至关重要。传统的岩石隧道动力设计方法主要是利用暴露的现场数据对初步设计方案进行修改。本研究提出了一种新的岩石隧道实时设计概念模型,以表示在开挖岩体时应以实时设计的方式确定隧道支护参数的内在要求。具体而言,岩石隧道JIT设计的实施可分为三个步骤,即获取现场原始数据、解释现场原始数据和汇总解释结果以获得修订的设计方案。选择时间消耗、准确性和自动化程度作为衡量该概念模型性能的三个主要指标。此外,为了进一步提高效率和准确性,将数字孪生(DT)集成到岩石隧道JIT设计的实现中,提出了场景-实体-关系-事件控制(SERIC)建模方法作为一种新的DT应用模式,实现跨领域的共享和重用。将所提出的基于DT的岩石隧道JIT设计应用于实际工程项目,其中使用DT集成了几种先进的数据采集、解释和聚合方法。结果表明,该方法大大提高了设计效率和准确性,有利于最终用户和利益相关者之间的信息共享。

 

图:岩石隧道支护JIT设计概述。

 

图:岩石隧道支护JIT设计与动态设计的比较。

 

图:SERIC建模与DT范式的关系

 

图:DT在岩石隧道JIT设计中的范例。

 

图:(a) Laoying隧道的位置和(b)隧道剖面。

来源:STEM与计算机方法
建筑通信BIM理论自动驾驶爆炸数字孪生控制人工智能
著作权归作者所有,欢迎分享,未经许可,不得转载
首次发布时间:2025-11-01
最近编辑:15小时前
江野
博士 等春风得意,等时间嘉许。
获赞 56粉丝 83文章 153课程 0
点赞
收藏
作者推荐

岩石力学和固体破碎的前沿研究

文一: 结晶塑性与加速循环内聚区耦合模型在织构控制下AA2024合金疲劳裂纹扩展摘要:AA2024合金的织构是控制疲劳裂纹扩展(FCP)行为的主要因素,使用晶体塑性(CP)方法可以很好地模拟这种织构特征。此外,由于考虑了损伤演化规律,循环粘性区模型(CCZM)在模拟FCP行为时具有比粘性区模型更高的可靠性。在这项工作中,CP首次与CCZM集成,以预测AA2024合金在织构控制下的FCP行为。为了减少耗时,在XFEM框架下,在这种耦合的CP-CCZM中巧妙地实现了加速策略,试图更快、准确地预测纹理对FCP行为的影响。还进行了FCP和电子背散射衍射(EBSD)实验,为检验该模型的可靠性和准确性提供了参考。研究发现,这种耦合方法在纹理控制下模拟FCP行为时具有很强的能力和鲁棒性。然后利用这种耦合方法模拟了由鞋底强高斯、立方体和黄铜纹理引起的三种典型的FCP特征,并对相应的FCP行为进行了详细的比较分析。 图:FCP的紧凑张力样品的形状(尺寸单位为mm)。 图:多尺度模型(a)CT形状模型和(b)由156个晶粒组成的CP区。 图:耦合模型集成了CP、CCZM、XFEM和循环跳跃技术的流程图。 图:模拟结果显示 FCP 在多晶体中的路径文二: 不同尺寸煤试样中心裂纹圆盘的力学和断裂特性的实验研究摘要:裂缝在小范围内的传播会导致动态灾害,如煤层中大规模裂缝引起的岩爆。为了深入了解深部煤层断裂灾害的机理,本研究以不同尺寸的中心裂纹圆盘(CCCD)为特征,研究了煤样裂纹扩展的微观过程和尺寸效应。我们对不同尺寸的煤样进行了巴西劈裂试验,并采用声发射(AE)和数字图像相关(DIC)技术定量描述了裂纹的扩展过程。此外,还比较了不同直径的煤试样在拉伸破坏过程中不同断裂参数的尺寸效应特征。结果表明,随着试件尺寸的增加,准脆性破坏特征变得明显,抗拉强度逐渐降低并趋于稳定,而断裂韧性和断裂过程区长度逐渐增加并趋于稳定。煤试样中的宏观裂纹通常从试样的中心沿着预裂纹延伸到两端。大的能量事件主要集中在预裂纹的下端。随着煤样尺寸的增加,AE事件的数量减少,而大能量事件的比例逐渐增加,临界裂纹张开量随着尺寸的增加呈线性增加。通过对煤样进行断裂尺寸效应实验,我们将相关的力学参数从实验室规模的试验扩展到现场工程规模。这为基于断裂力学的原位煤大规模断裂过程分析提供了基本参数。 图:实验中使用的不同尺寸的煤试样 图:测试系统图 图:峰值拉伸应力和峰值载荷随煤样直径的变化。 图:煤样峰值载荷时刻声发射事件的空间分布。文三: 基于真三轴分离-霍普金森压杆试验的煤岩冲击动力学行为及破坏特征研究摘要:充分了解煤样在真三轴条件下的动力力学特性,对防治深部煤岩动力灾害具有重要意义。研究结果表明,透射振幅随r1的增大而减小,随冲击速度的增大而增大。在真三轴条件下,煤的峰值应力和吸收能随着r1的增加而减小。在单轴和真三轴条件下,煤的峰值应力和吸收能随着冲击速度的增加而增加,并且在真三轴情况下的应力变化对动载荷的作用更敏感。与单轴冲击相比,煤样在真三轴条件下的损伤程度较低。破碎块体的分形维数随着r1和动载荷的增加而线性增加,表明破碎程度加剧。该研究有效揭示了煤在不等静载和动载作用下的破坏机理。 图:煤岩应力演化过程 图:煤样。 图:真三轴实验系统。 图:(a)实验设备的照片。(b)煤样装载路径 图:煤样应力状态文四: 用于匹配脆性岩石单轴抗压强度与抗拉强度比值的改进颗粒接触模型摘要:商业离散元法(DEM)软件EDEM中的Hertz Mindlin with bonding(HMB)接触模型被广泛用于模拟和分析岩石的力学行为。然而,它无法与在玄武岩等脆性岩石中观察到的单轴抗压强度(UCS)与抗拉强度(TS)的高比率相匹配。在本研究中,通过充分考虑力矩对应力的贡献以及法向应力对剪切强度的影响,建立了一个改进的HMB接触模型。同时,提出了一种DEM参数反演方法,实现了对各种微观参数的快速准确标定。结果表明,修正后的HMB接触模型中的力矩贡献因子和最大抗拉强度是影响UCS/TS比值的两个关键参数。具体来说,弯矩贡献因子主要影响UCS,同时也共同影响TS和最大抗拉强度。改进的HMB接触模型成功地实现了与测试值一致的高UCS/TS比,并表现出显著的压力依赖性。该模型适用于精确模拟脆性岩石的力学行为。 图:应力-应变和应力-位移曲线:a单轴压缩试验,b巴西劈裂试验,c三轴压缩试验 图:键的断裂条件 图:DEM参数反演方法文五: 一种新的粗糙岩石剪切破裂非线性流动理论模型摘要:剪切变形显著影响岩石裂隙中流体流动的非线性。为了使用Izbash方程来估计这种非线性流动,有必要确定Izbassh系数。然而,它们的参数表达式很少被提及,尤其是当涉及剪切流过程时。本研究通过结合Darcy–Weis bach方程和摩擦因子,提出了一种改进的基于Izbash方程的模型。所提出的模型考虑了两种渐近情况。在低Re区域,流体流动区域由粘性效应主导,并且所提出的模型可以近似于三次定律。当Re达到某一阈值(Res)时,流体流动转变为完全湍流状态,其中惯性力主导流体行为。因此,所提出的模型等效于Forchheimer方程的二次项。在法向应力为0.5~3MPa的5个粗糙断裂面上进行的实验结果验证了该模型的正确性。实验曲线和分析曲线之间的良好相关性表明,所提出的具有强大理论基础的模型产生了良好的预测,归一化目标函数(NOF)和平均误差(σave)分别在0.18%和15%以内。 图:基于数据的样品S1和S2的Ta/To和Re与不同us的关系 图:剪切过程中Rec的变化来源:STEM与计算机方法

未登录
还没有评论
课程
培训
服务
行家
VIP会员 学习计划 福利任务
下载APP
联系我们
帮助与反馈