【ANSYS流热固入门讲解】流-固双向耦合

播放量0次
5分
订制培训
共1讲 更新到第1讲
当前总时长:19分46秒
免费
简介
目录
评价

本课适合哪些人学习:

1、流热固三场耦合方向高校师生;

2、流热固三场耦合方向企业工程师


你会得到什么:

1、掌握流热固三场耦合操作流程

2、掌握流热固三场耦合调试方法

3、能够解决绝大部分掌握流热固三场耦合算例


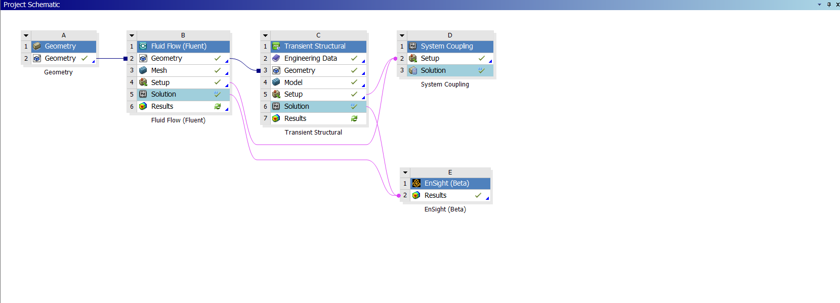
课程介绍:

流热固三场耦合操作流程及调试方法,解决绝大部分掌握流热固三场耦合算例。软件为ANSYS2024R1以上版本


课程相关图片:

  • 第1讲 流固双向耦合
著作权归作者所有,欢迎分享,未经许可,不得转载
首次发布时间:2025-10-27
VIP会员 学习计划 福利任务
下载APP
联系我们
帮助与反馈